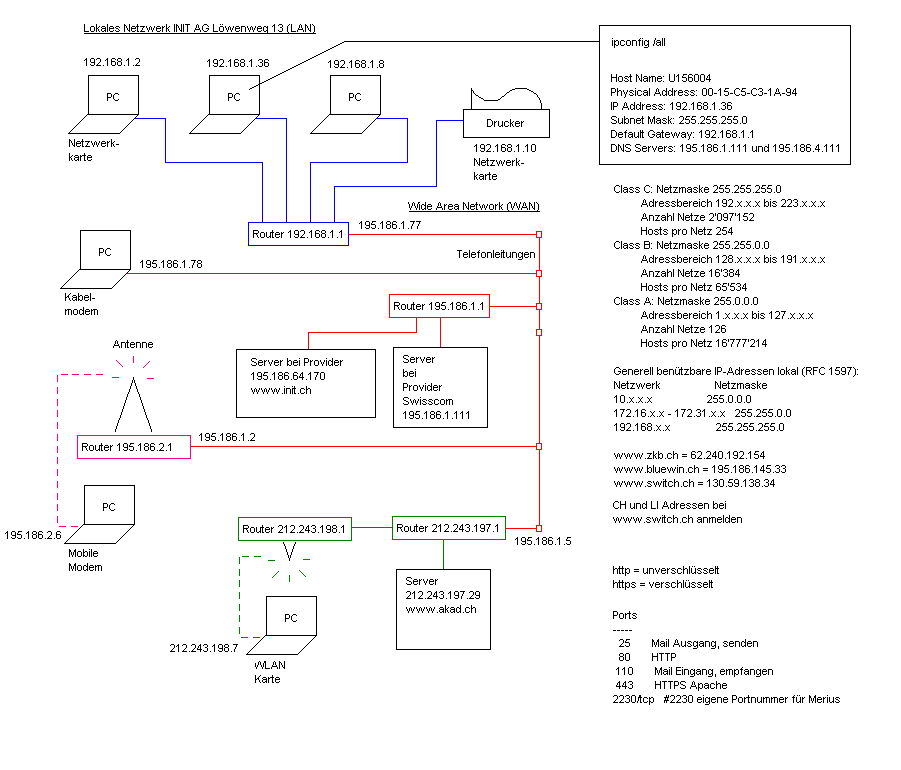
1.1.5 Kommunikation unter Computern
Die Computer untereinander kommunizieren mit TCP/IP. Verschiedene Netze werden über Router miteinander verbunden. Mit IP4 sind theoretisch 256*256*256*256 Computer im Netzwerk möglich. MIt IPv6 sind 8*2Byte möglich. Da verschiedene lokale Netzwerke die gleichen Nummern verwenden, sind es bedeutend mehr.

















